Loading questions...
Updated
Want a break from the ads?
Become a Supporter and enjoy a completely ad-free experience, plus unlock Learn Mode, Exam Mode, AstroTutor AI, and more.
Support Examcademy
Your support keeps this platform running. Become a Supporter to remove all ads and unlock exclusive study tools.
Create a free account to unlock all questions for this exam.
Log In / Sign UpWhich of the following BGP route attributes cannot be used to control BGP route selection?
By default, the domain ID of an OSPF process is the same as the process ID. You can run the domain-id command in the OSPF process view to change a domain ID.
VXLAN identifies tenants using VNIs, which are 24 bits long. A tenant can have one or more VNIs, and VXLAN supports a maximum of 12 million tenants.
In the SSH algorithm negotiation phase, the SSH server and client exchange the list of algorithms that hey support. The list of symmetric encryption algorithms of the SSH server is as follows: aes256-ctr, aes192-ctr, aes128-ctr, and aes256-cbc. The list of symmetric encryption algorithms of the SSH client is as follows: aes128-ctr, aes192-ctr, aes256-ctr, and aes256-cbc. Which of the following symmetric encryption algorithms can be used by both the SSH server and client?
As shown in the figure, PE1 and PE2 exchange private network route information with their respective CEs through OSPF, and the same domain ID is configured on PE1 and PE2. Which of the following LSA types may be transmitted to CE2 when PE2 imports BGP routes to the OSPF process?

In 6PE and 6VPE networking, no VPN instance needs to be created on PEs.
On a medium-sized network configured with BGP, two RRs are typically deployed to improved BGP RR reliability. Typically, the cluster IDs of the two RRs are set as the same. Which of the following is the reason for that?

Which of the following is the default port used by iMaster NCE-Campus northbound open APIs?
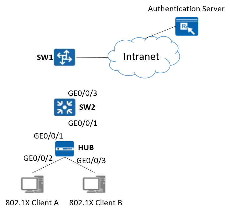
On the network shown in the following figure, 802.1X authentication is deployed on GE0/0/1 of SW2. Which of the following statements are correct?

As shown in the figure, Site1 and Site2 need to communicate through a carrier's BGP/MPLS IP VPN. A public network tunnel has been established between PE1 and PE2 (label information is shown in the figure). PE1 has advertised the 192.168.1.0/24 route of Site1 to PE2 through MP-IBGR and route learning is normal. What is the top label in a data packet transmitted on the link P -> PE1 if the packet is sent by Site2 to 192.168.1.0/24 of Site1?

Which of the following statements regarding forwarding equivalence class (FEC) in MPLS are incorrect? (Choose all that apply.)
The following figure shows the inter-AS MPLS L3VPN Option C (solution 2). ASBR-PE2 is connected to CE3 and runs EBGP. To enable all CEs to communicate with each other, in which of the following address families must peer relationships be enabled in the BGP process of ASBR-PE2? (Choose all that apply.)

Which of the following statements are correct about the topology shown in the figure? (Choose all that apply.)

The RR is critical to the Huawei SD-WAN Solution, and its deployment mode varies based on the scenario. In which of the following modes can an RR be deployed? (Choose all that apply.)
In the Huawei CloudCampus Solution, which of the following onboarding modes are supported by APs? (Choose all that apply.)