Loading questions...
Updated
An engineer must allow multiple external networks to communicate with internal ACI subnets. Which action should the engineer take to assign the prefix to the class ID of the external Endpoint Group?
An engineer must ensure that Cisco ACI flushes the appropriate endpoints when a topology change notification message is received in an MST domain. Which three steps are required to accomplish this goal? (Choose three.)
A Cisco ACI bridge domain and VRF are configured with a default data-plane learning configuration. Which two endpoint attributes are programmed in the leaf switch when receiving traffic? (Choose two.)
A network engineer must configure a Cisco ACI system to detect network loops for untagged and tagged traffic. The loop must be detected and stopped by disabling an interface within 4 seconds. Which configuration must be used?




An engineer must configure a group of servers with a contract that uses TCP port 80. The EPG that contains the web servers requires an external Layer 3 cloud to initiate communication. Which action must be taken to meet these requirements?
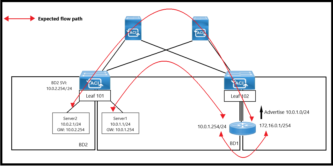
The unicast routing feature is enabled on the bridge domain. Which two conditions enable the Cisco ACI leaf to learn a source IP as a local endpoint? (Choose two.)
When does the Cisco ACI leaf learn a source IP or MAC as a remote endpoint?
What is MP-BGP used for in Cisco ACI fabric?
Which feature allows firewall ACLs to be configured automatically when new endpoints are attached to an EPG?
What are two descriptions of ACI Multi-Site? (Choose two.)
An engineer must configure VMM domain integration on a Cisco UCS B-Series server that is connected to a Cisco ACI fabric. Drag and drop the products used to create VMM domain from the bottom into the sequence in which they should be implemented at the top. Products are used more than once.
The company ESXi infrastructure is hosted on the Cisco UCS-B Blade Servers. The company decided to take advantage of ACI VMM integration to enable consistent enforcement of policies across virtual and physical workloads. The requirement is to prevent the packet loss between the distributed virtual switch and the ACI fabric. Which setting must be implemented on a vSwitch policy to accomplish this goal?
An engineer is configuring ACI VMM domain integration with Cisco UCS-B Series. Which type of port channel policy must be configured in the vSwitch policy?
A Cisco ACI is integrated with a VMware vSphere environment. The port groups must be created automatically in vSphere and propagated to hypervisors when created in the ACI environment. Which action accomplishes this goal?
A network engineer is integrating a new Hyperflex storage duster into an existing Cisco ACI fabric. The Hyperflex cluster must be managed by vCenter, so a new vSphere Distributed switch must be created. In addition, the hardware discovery must be performed by a vendor-neutral discovery protocol. Which set of steps meets these requirements?
In-band is currently configured and used to manage the Cisco ACI fabric. The requirement is for leaf and spine switches to use out-of-band management for NTP protocol. Which action accomplishes this goal?
An engineer must configure RADIUS authentication with Cisco ACI for remote authentication with out-of-band management access. Drag and drop the RADIUS configuration steps from the left into the required implementation order on the right. Not all steps are used.
An administrator must migrate the vSphere Management VMkernel of all ESXi hosts in the production cluster from the standard default virtual switch to a VDS that is integrated with APIC in a VMM domain. Which action must be completed in this scenario?
A customer implements RBAC on a Cisco APIC using a Windows RADIUS server that is configured with network control policies. The APIC configuration is as follows:
• Tenant = TenantX
• Security Domain = TenantX-SD
• User = X
The customer requires User X to have access to TenantX only, without any extra privilege in the Cisco ACI fabric domain. Which Cisco AV pair must be implemented on the RADIUS server to meet these requirement?
An engineer is implementing Cisco ACI at a large platform-as-a-service provider using APIC controllers, 9396PX leaf switches, and 9336PQ spine switches. The leaf switch ports are configured as IEEE 802.1p ports. Where does the traffic exit from the EPG in IEEE 802.1p mode in this configuration?
A network engineer must backup the PRODUCTION tenant. The configuration backup should be stored on the APIC using a markup language and contain all secure information. Which export policy must be used to meet these requirement?
An engineer is implementing a Cisco ACI data center network that includes Cisco Nexus 2000 Series 10G fabric extenders. Which physical topology is supported?




Which feature dynamically assigns or modifies the EPG association of virtual machines based on their attributes?
Refer to the exhibit. An engineer wants to initiate an ICMP ping from Server1 to Server2. The requirement is for the BD1 to enforce ICMP replies that follow the expected path. The packets must be prevented from taking the direct path from Leaf1 to Server1. Which action must be taken on BD1 to meet these requirements?
Refer to the exhibit. An engineer is deploying a Cisco ACI environment but experiences a STP loop between SW1 and SW2. Which configuration step is needed to break the STP loop?