Loading provider exams...
Sign Up & unlock 100% of Exam Questions
No Strings Attached!
Updated
You have an on-premises Microsoft SQL Server 2019 instance that hosts a database named DB1.
You have an Azure subscription that contains an Azure SQL database named SQLDB1.
You need to replicate DB1 to SQLDB1.
Which type of replication should you use?
You have an Azure subscription.
You need to deploy an Azure SQL managed instance by using an Azure Resource Manager (ARM) template. The solution must meet the following requirements:
• The SQL managed instance must be assigned a unique identity.
• The SQL managed instance must be available in the event of an Azure datacenter outage.
How should you complete the template? To answer, drag the appropriate values to the correct targets. Each value may be used once, more than once, or not at all. You may need to drag the split bar between panes or scroll to view content.
NOTE: Each correct selection is worth one point.

You have SQL Server 2019 on an Azure virtual machine that runs Windows Server 2019. The virtual machine has 4 vCPUs and 28 GB of memory.
You scale up the virtual machine to 16 vCPUSs and 64 GB of memory.
You need to provide the lowest latency for tempdb.
What is the total number of data files that tempdb should contain?
HOTSPOT -
You have SQL Server on an Azure virtual machine that contains a database named Db1.
You need to enable automatic tuning for Db1.
How should you complete the statements? To answer, select the appropriate answer in the answer area.
NOTE: Each correct selection is worth one point.
Hot Area:

HOTSPOT -
You have SQL Server on an Azure virtual machine that contains a database named DB1.
The database reports a CHECKSUM error.
You need to recover the database.
How should you complete the statements? To answer, select the appropriate options in the answer area.
NOTE: Each correct selection is worth one point.
Hot Area:

Want a break from the ads?
Become a Supporter and enjoy a completely ad-free experience, plus unlock Learn Mode, Exam Mode, AstroTutor AI, and more.
You have an Azure SQL database named sqldb1.
You need to minimize the possibility of Query Store transitioning to a read-only state.
What should you do?
Note: This question is part of a series of questions that present the same scenario. Each question in the series contains a unique solution that might meet the stated goals. Some question sets might have more than one correct solution, while others might not have a correct solution.
After you answer a question in this section, you will NOT be able to return to it. As a result, these questions will not appear in the review screen.
You have two Azure SQL Database servers named Server1 and Server2. Each server contains an Azure SQL database named Database1.
You need to restore Database1 from Server1 to Server2. The solution must replace the existing Database1 on Server2.
Solution: You run the Remove-AzSqlDatabase PowerShell cmdlet for Database1 on Server2. You run the Restore-AzSqlDatabase PowerShell cmdlet for
Database1 on Server2.
Does this meet the goal?
DRAG DROP -
You have SQL Server on an Azure virtual machine named SQL1.
SQL1 has an agent job to back up all databases.
You add a user named dbadmin1 as a SQL Server Agent operator.
You need to ensure that dbadmin1 receives an email alert if a job fails.
Which three actions should you perform in sequence? To answer, move the appropriate actions from the list of actions to the answer area and arrange them in the correct order.
Select and Place:

You need to recommend an availability strategy for an Azure SQL database. The strategy must meet the following requirements:
✑ Support failovers that do not require client applications to change their connection strings.
✑ Replicate the database to a secondary Azure region.
✑ Support failover to the secondary region.
What should you include in the recommendation?
You are building a database backup solution for a SQL Server database hosted on an Azure virtual machine.
In the event of an Azure regional outage, you need to be able to restore the database backups. The solution must minimize costs.
Which type of storage accounts should you use for the backups?
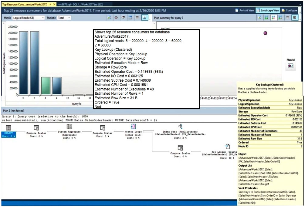
HOTSPOT -
You have SQL Server on an Azure virtual machine.
You review the query plan shown in the following exhibit.

For each of the following statements, select yes if the statement is true. Otherwise, select no.
NOTE: Each correct selection is worth one point.
Hot Area:

HOTSPOT -
You have an Azure SQL Database managed instance named sqldbmi1 that contains a database name Sales.
You need to initiate a backup of Sales.
How should you complete the Transact-SQL statement? To answer, select the appropriate options in the answer area.
NOTE: Each correct selection is worth one point.
Hot Area:

You have SQL Server on an Azure virtual machine that contains a database named DB1. DB1 contains a table named CustomerPII.
You need to record whenever users query the CustomerPII table.
Which two options should you enable? Each correct answer presents part of the solution.
NOTE: Each correct selection is worth one point.
You plan to move two 100-GB databases to Azure.
You need to dynamically scale resources consumption based on workloads. The solution must minimize downtime during scaling operations.
What should you use?
HOTSPOT -
You have an Azure SQL database that contains a table named Customer. Customer has the columns shown in the following table.

You plan to implement a dynamic data mask for the Customer_Phone column. The mask must meet the following requirements:
✑ The first six numerals of each customer's phone number must be masked.
✑ The last four digits of each customer's phone number must be visible.
✑ Hyphens must be preserved and displayed.
How should you configure the dynamic data mask? To answer, select the appropriate options in the answer area.
Hot Area:

Note: This question is part of a series of questions that present the same scenario. Each question in the series contains a unique solution that might meet the stated goals. Some question sets might have more than one correct solution, while others might not have a correct solution.
After you answer a question in this section, you will NOT be able to return to it. As a result, these questions will not appear in the review screen.
You have an Azure SQL database named Sales.
You need to implement disaster recovery for Sales to meet the following requirements:
✑ During normal operations, provide at least two readable copies of Sales.
✑ Ensure that Sales remains available if a datacenter fails.
Solution: You deploy an Azure SQL database that uses the Business Critical service tier and Availability Zones.
Does this meet the goal?
Note: This question is part of a series of questions that present the same scenario. Each question in the series contains a unique solution that might meet the stated goals. Some question sets might have more than one correct solution, while others might not have a correct solution.
After you answer a question in this section, you will NOT be able to return to it. As a result, these questions will not appear in the review screen.
You have an Azure SQL database named Sales.
You need to implement disaster recovery for Sales to meet the following requirements:
✑ During normal operations, provide at least two readable copies of Sales.
✑ Ensure that Sales remains available if a datacenter fails.
Solution: You deploy an Azure SQL database that uses the General Purpose service tier and failover groups.
Does this meet the goal?
You have 10 Azure virtual machines that have SQL Server installed.
You need to implement a backup strategy to ensure that you can restore specific databases to other SQL Server instances. The solution must provide centralized management of the backups.
What should you include in the backup strategy?
You are planning disaster recovery for the failover group of an Azure SQL Database managed instance.
Your company's SLA requires that the database in the failover group become available as quickly as possible if a major outage occurs.
You set the Read/Write failover policy to Automatic.
What are two results of the configuration? Each correct answer presents a complete solution.
NOTE: Each correct selection is worth one point.
DRAG DROP -
You have a new Azure SQL database named DB1 on an Azure SQL server named AzSQL1.
The only user who was created is the server administrator.
You need to create a contained database user in DB1 who will use Azure Active Directory (Azure AD) for authentication.
Which three actions should you perform in sequence? To answer, move the appropriate actions from the list of actions to the answer area and arrange them in the correct order.
Select and Place:

You have an Azure SQL Database managed instance named SQLMI1. A Microsoft SQL Server Agent job runs on SQLMI1.
You need to ensure that an automatic email notification is sent once the job completes.
What should you include in the solution?
You have an Azure SQL database named DB3.
You need to provide a user named DevUser with the ability to view the properties of DB3 from Microsoft SQL Server Management Studio (SSMS) as shown in the exhibit. (Click the Exhibit tab.)

Which Transact-SQL command should you run?
A data engineer creates a table to store employee information for a new application. All employee names are in the US English alphabet. All addresses are locations in the United States. The data engineer uses the following statement to create the table.

You need to recommend changes to the data types to reduce storage and improve performance.
Which two actions should you recommend? Each correct answer presents part of the solution.
NOTE: Each correct selection is worth one point.
You have a version-8.0 Azure Database for MySQL database.
You need to identify which database queries consume the most resources.
Which tool should you use?
HOTSPOT -
You have an Azure SQL database named db1.
You need to retrieve the resource usage of db1 from the last week.
How should you complete the statement? To answer, select the appropriate options in the answer area.
NOTE: Each correct selection is worth one point.
Hot Area:
